Arquitectura
Diagrama de arquitectura
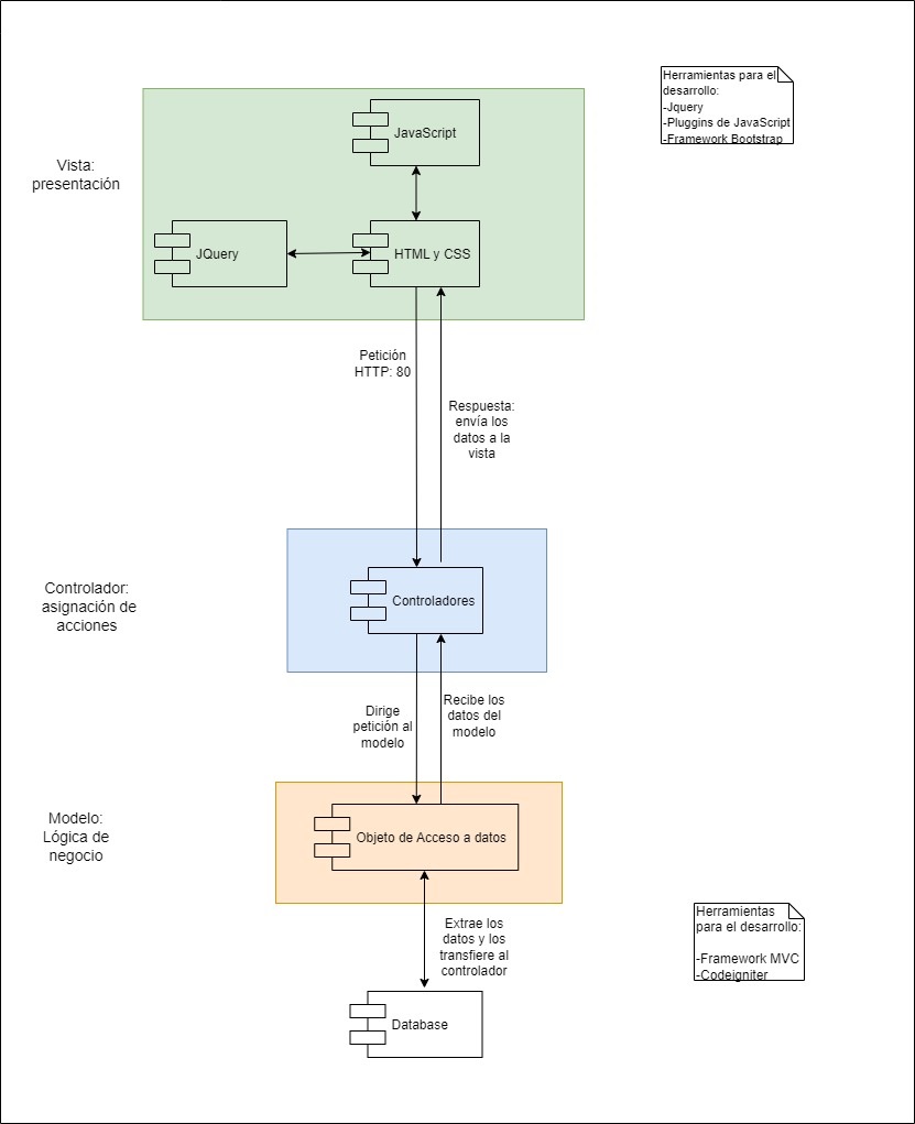
Este diagrama consta de dos partes Frontend y Backend, el diseño se encuentra basado en la arquitectura Cliente-Servidor, en la que el Frontend funge como el cliente y se encarga de hacer peticiones al Servidor (Backend) para recibir información. Así mismo, el Backend se compone de la arquitectura Modelo Vista Controlador: el cual consiste en que se provea una ruta de acceso y envíe la solicitud que el cliente demanda, mediante un servicio que se encarga de invocar a los objetos de acceso a datos como lo son las consultas, inserciones, actualizaciones y eliminaciones que gestionarán la información de las tablas de la base de datos, respondiendo con un estatus dependiendo de la operación realizada.
